💡 反刍系列,即对他人输出内容的理解 把那些匆忙剪藏的内容拿出来再嚼吧两下,或许能品尝到不同滋味
1 什么是推理模型 #
1.1 模型需要 token 来思考 #
传统模型中,我们会使用 cot 的形式,来强制模型一步一步思考 推理模型就是讲 cot 内嵌到基座模型中,每个问题都会先输出思考内容,再输出结论

1.2 和传统 COT 有什么区别? #
传统 COT 需要人来前置确定,告诉你如何一步一步思考,最终达成【模型输出思考内容】的效果 推理模型自己就会先【一步一步思考】,最终提升输出效果 即:思考是手段而非目的 此外,依赖人来告诉你如何思考,上限是用户 模型自主能思考,才能突破人的上限,达成真正的智能
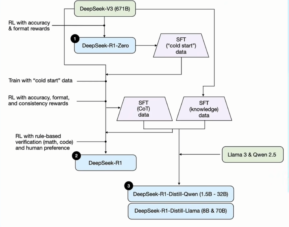
2 R1 的复现历程 #

2.1 V 3 到 R 1 Zero #
基于 V 3(传统基座大模型)进行训练,训练模板如下,其中 prompt 为各类题目
A conversation between User and Assistant. The user asks a question, and the Assistant solves it.The assistant first thinks about the reasoning process in the mind and then provides the user with the answer. The reasoning process and answer are enclosed within <think> </think> and <answer> </answer> tags, respectively, i.e., <think> reasoning process here </think> <answer> answer here </answer>. User: **prompt**. Assistant:两个激励函数:
- 准确度激励:是否答对
- 格式激励:是否带有 think 和 answer 标签
搁置问题:为了快速训练模型,DS 采用了 GRPO 的激励训练方式,那么为什么会采用这种方式呢?和传统 PPO 有什么差别呢?
模型在上面两个激励函数的作用下,模型自主发现:
思考越长,越容易答对

小结:
- V 3 是 DS 自主研发的基座大模型
- 在 V 3 基础上,DS 进行了激励训练,工具是:一个提示词模板+两个激励函数
- 训练完成后,R 1 自己发现了思考越多,准确度越高,并且能力确实得到了提升
2.2 R 1 Zero 进化为 R 1 #
先用 R 1-Zero 生成一批带有思考过程的数据集,然后用这个数据集来微调 V 3模型
针对微调后的 V 3 模型,再次进行了激励训练,这次除了激励准确度和格式外,还增加了语言一致性的维度,保证输出内容使用同一个语种
激励训练后的 V 3 模型,生成了一批高质量的 COT 数据,再用 V 3 生成了一批通用的数据集,用这两个数据集再次进行了训练,最终得出了 R 1

3 其他工作 #
3.1 训练其他大模型 #
在得到高质量的思维链数据和基础知识数据后,DS 团队还能这个数据集训练了其他公司的基座模型(llama 3 和 qwen 2.5)
整体表现比原生模型会更好,进而证明:推理是一个增益性 buff,并且所有人都可以做到

3.2 尝试下限 #
使用小尺寸模型,走一遍训练流程,发现实际效果并没有表现更好,由此可以得出两点:
推理本身也是模型能力的一部分,R 1 只是挖掘了模型的潜力,无法提升上限
V 3 大模型就是扎实的内功,DS 在 AI 的长期积累,才能从 V 3 推出 R 1
